MailCheck

MailCheck 2.139

Free
Start Download Now
PriceFree
Version2.139
Release DateOctober 9, 2024
PublisherDirk Jansen
Publisher's Description

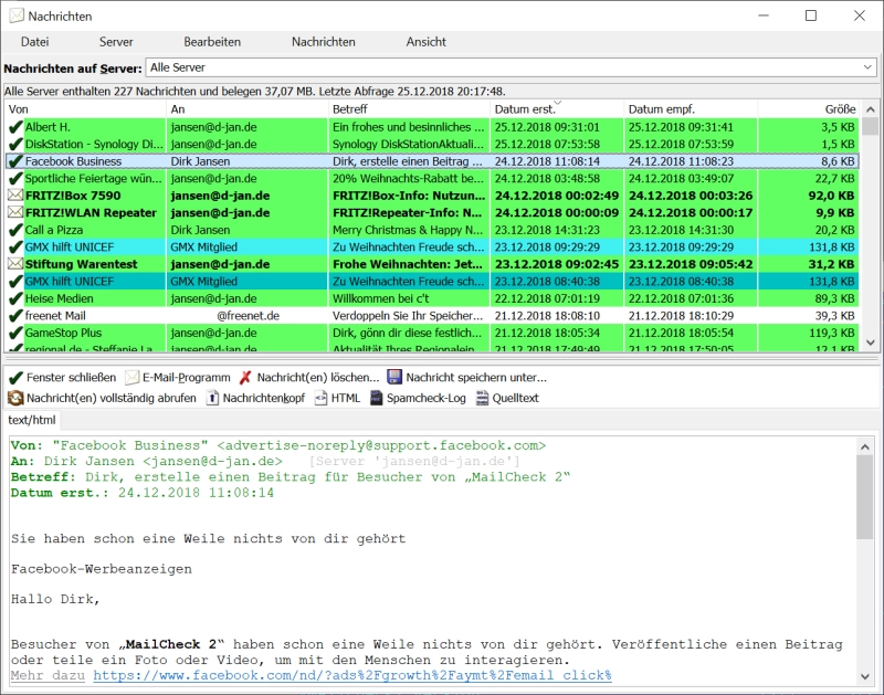
MailCheck allows you to keep a clear view and control over your e-mail inbox.

When a new e-mail arrives then you will see an animated icon in the taskbar's notification area.

Then you can decide quickly, if you want to delete this e-mail directly or to continue processing this e-mail with your e-mail program.

The main features are:

  • Manages any number of mailboxes
    • according to the POP3 and IMAP4 standard
    • SSL encryption
    • OAuth2 for Microsoft accounts
  • Various ways of notifying you of new e-mails (e.g., playing a sound, flashing the scroll lock LED, balloon tips, notification window, etc.).
  • Delete unwanted messages directly from the server. Before that the first lines of the message can be displayed.
  • Does not execute any active content, since for previewing e-mails only a pure text representation is used, thus providing protection against viruses and trojans.
  • Support for mobile media (runs directly from the USB stick).
  • Simple spam filter (via DNS-based filter lists).
  • Easy and intuitive user interface.
  • Completely free and does not contain any advertising modules.
  • Adjustable to your own needs.
  • Supports Windows 7, Windows 8, Windows 10 and Windows 11.
  • Multilingual in German and English.